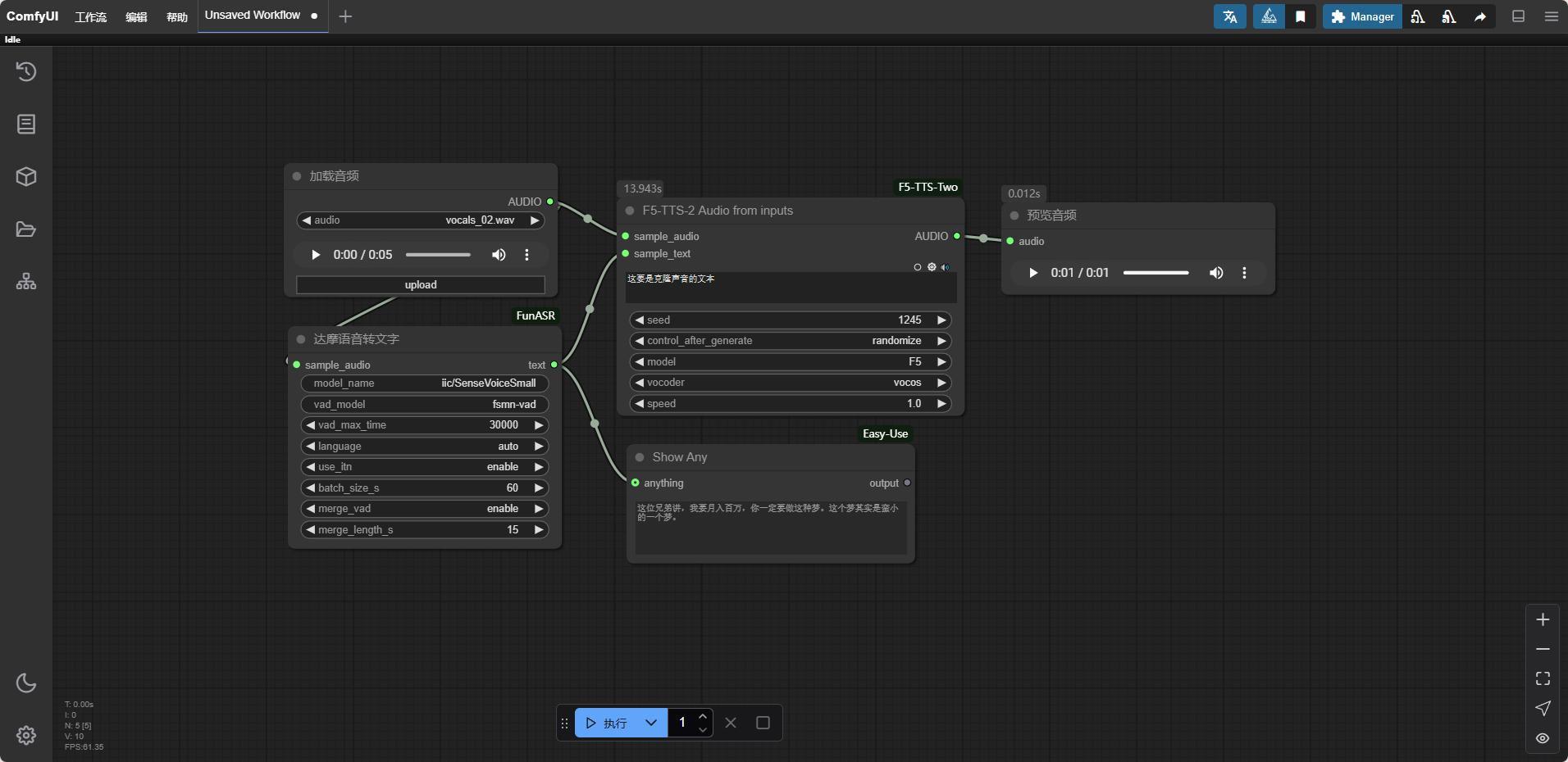
F5-TTS可以通过一段声音克隆音色,然后朗读各种文字,创建界面十分麻烦,就使用Comffyui创建了一个工作流

工作流使用我自己写的达摩语音转文字节点,克隆使用F5-TTS节点,可以使用任意音频克隆声音。
F5-TTS再某些显卡上不会出声音,我修改了F5-TTS的代码,同时增加了多音字支持,节点为
https://github.com/boxzooai/ComfyUI-F5-TTS-Two
音频使用前应该裁剪到15s以内,也可以使用视频输入

F5-TTS可以通过一段声音克隆音色,然后朗读各种文字,创建界面十分麻烦,就使用Comffyui创建了一个工作流

工作流使用我自己写的达摩语音转文字节点,克隆使用F5-TTS节点,可以使用任意音频克隆声音。
F5-TTS再某些显卡上不会出声音,我修改了F5-TTS的代码,同时增加了多音字支持,节点为
https://github.com/boxzooai/ComfyUI-F5-TTS-Two
音频使用前应该裁剪到15s以内,也可以使用视频输入
